1997年,当互联网工程任务组在HTTP/1.1标准中定义“402 Payment Required”状态码时,他们为互联网的未来预留了一个价值传输接口。近三十年间,这个状态码几乎从未被真正启用,而互联网却经历了从信息门户到社交网络,从移动互联到智能时代的多轮变革。
如今,一场由Coinbase、Cloudflare、Google和Visa等科技巨头共同推动的协议实验,正试图真正激活这个沉睡的代码。X402协议应运而生,旨在为互联网构建一个原生的、可编程的价值传输层。
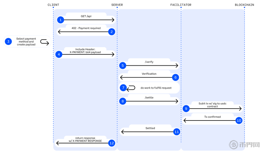
X402协议的核心是重新定义HTTP协议中的402状态码,将其从一个理论概念转变为可运行的支付协议。这一变革触及了互联网架构的基础层面。

X402协议只需一行代码,即可接受支付
协议通过将区块链支付直接嵌入HTTP请求流程,实现了“支付即访问”的无缝体验。当客户端请求需要付费的资源时,服务器返回402状态码及支付参数,客户端钱包自动完成链上支付并附带支付证明重新请求,最终获取资源。这一流程将原本分离的支付与资源获取过程统一在同一个HTTP会话中。
从技术演进角度看,X402协议标志着互联网从单纯的信息传输网络向价值传输网络的进化。传统互联网架构缺乏原生的价值交换机制,导致支付始终作为“外挂模块”存在。无论是早期的信用卡支付,还是后来的第三方支付平台,都需要用户跳出当前浏览环境,完成支付后再返回。X402协议彻底改变了这一模式,使价值交换成为互联网通信的固有组成部分。

x402 支付流程:AI 代理 ↔ APIServer ↔ 区块链
协议的技术架构基于智能合约与标准化支付凭证,确保支付过程的安全性与可验证性。支付证明采用密码学签名,确保不可伪造;支付状态通过区块链共识机制确认,确保不可篡改。这种设计既保持了互联网的开放性与去中心化特质,又为价值交换提供了必要的安全保证。
X402协议的提出恰逢AI代理经济的崛起,这为协议提供了前所未有的应用场景。随着人工智能从工具演变为自主经济主体,传统支付系统的不适应性日益凸显。
AI代理需要的是高频、小额、即时的自动化支付能力,而这正是X402协议的优势所在。传统支付网络在面对AI代理每日可能发生的数千甚至数万次微支付时,其高昂的手续费与漫长的结算周期构成了实质性障碍。X402协议将单笔交易成本降至0.0001美元以下,结算时间缩短至秒级,为AI代理经济提供了可行的支付基础设施。

X402协议优势
从市场前景分析,X402协议瞄准的是即将爆发的机器经济市场。根据Gartner预测,到2030年,机器客户将影响超过30万亿美元的全球交易;世界经济论坛则估计AI代理市场规模将在2025年至2030年间以45%的年复合增长率扩张。这一快速增长的市场需要全新的支付协议,而X402正是为此而生。协议使AI代理能够自主进行价值判断与支付决策,无需人类干预即可完成服务获取与价值交换。

x402 EVM 链上代币交易量,来源DUNE
在生态系统建设方面,科技巨头已开始围绕X402协议构建战略联盟。Coinbase与Cloudflare联合发起X402基金会,确保协议的中立性与开放治理;Google将X402集成至其Agent Payments Protocol中,为协议提供了庞大的应用场景。Visa通过Trusted Agent Protocol对X402标准的支持,则标志着传统金融体系对这一新兴协议的认可。这种跨领域的合作模式为X402协议的广泛应用奠定了基础。
了解更多:2025年AI板块最有潜力的币:x402协议引领新热潮,这两类代币值得关注 - 币界网
尽管X402协议在概念上具有革命性意义,并获得了科技巨头的支持,但其发展仍面临多维度挑战。这些挑战既包括技术层面的限制,也涉及商业落地的实际问题。
中继方经济模型缺乏可持续的激励机制,中继节点需要承担签名验证、交易广播等职能,但协议层并未提供足够的经济补偿。Coinbase的CDP中继方目前对Base链上的USDC交易实行免服务费政策,每笔交易消耗约0.0006美元Gas费,这种模式在大规模应用时可能面临可持续性挑战。
X402的两阶段结算机制引入了显著的延迟问题。当AI代理需要从多个受X402保护的API获取数据时,支付开销累积可能达到数十秒,这严重限制了协议在高频交互场景下的实用性。
X402强制要求使用EIP-3009标准进行支付结算,而符合这一标准的代币种类有限。市值最高的稳定币Tether未支持EIP-3009标准,这意味着X402协议无法直接兼容这一占据稳定币市场40%份额的主要支付媒介。
从应用生态角度看,X402协议的商业落地仍处于早期阶段。大多数项目还停留在测试网和概念验证层面,真正投入生产环境的应用数量有限。Daydreams的LLM推理平台、Heurist Deep Research的Web3原生AI研究平台以及Gloria AI的按次付费新闻服务,这些早期探索尚未形成规模效应,也未能证明大规模用户需求的存在。

协议主张的“无账户、无跳转支付”模式虽然提升了效率,但也绕过了传统金融体系的KYC与AML要求。对稳定币的依赖使协议直接处于金融监管的焦点之下。不同司法管辖区对加密货币和去中心化协议的监管态度差异显著,这种不确定性可能影响企业对X402协议的采用决策。
结语
今年秋季,X402协议的链上交易量曾出现爆发式增长,但这种增长主要由市场投机驱动,围绕PING等生态代币的铸造热潮推高了交易数据。当市场情绪回归理性,协议才真正进入生态建设阶段。
Cloudflare控制着超过20%的互联网流量入口,而Google的AP2支付协议已原生支持基于X402的加密支付扩展。这场由美国顶尖科技公司支持的开放协议实验,正在测试互联网能否补上它缺失了近三十年的价值传输层,其成败将直接影响下一代互联网的形态与方向。
免责声明:本文内容基于市场公开资料整理,仅供参考,不构成任何投资建议或协议采用决策。